Recovering Archived Backups
Recovery of archived backups is a procedure used when the actual backup is beyond reach and an archived copy needs to be restored instead.
The procedure for recovering archived backups depends on the backup type.
- Recovering a VMware archive is done in two steps: restoring the archive to vStor and restoring the VM from vStor to its previous or new location.
- Recovering a Block Backup archive is done by creating and running a Block Restore job. If the primary backup location is unavailable, DPX will attempt to recover its archived copy from media and then continue with Block Restore.
In Catalogic DPX 4.15, only the desktop interface supports creation of Archive recovery jobs. However, once created, these jobs can be run from the web interface.
Recovering a VMware Archive
Recovery of an archived agentless backup is done in two steps. In Step 1, you restore the backup instance from media to a vStor volume. In Step 2, you complete the initially intended recovery by restoring your backup instance from vStor.
Step 1: Restore the Backup Instance from Media to a vStor Volume
- Navigate to the Restore tab in the main desktop interface window. From the Restore Modes section in the task panel, select Agentless VMware.
![[image expected here]](/assets/images/restore-agentless_vmware_1-f2d75de53eee0a0bcb9151d578cc2916.png)
- On the task panel, under Archive Restore, select Restore from Media Wizard.
![[image expected here]](/assets/images/restore-agentless_vmware-34a8350655e157640d47c673b4c371bd.png)
- Click on New Job to create a new job or select an existing job from the dropdown list to modify it.\
![[image expected here]](/assets/images/restore-restore_from_media_wizard-welcome-ff5edb1955d72be7ddc07aa726a1c723.png)
- Select the vStor where the VMware backup, the source for Archive, resides.
Click Next.
![[image expected here]](/assets/images/restore-restore_from_media_wizard-select_source-6b83354333ee8a673d37d52e42e565a5.png)
- Select the destination for the restored Archive recovery point.
Click Next.
It is recommended to use a separate vStor volume that is not used as a backup target.
![[image expected here]](/assets/images/restore-restore_from_media_wizard-select_destination_1-ac963be5d71cdcc019d800bb5fa91b31.png)
- In the Set Job Options step, define the job options for the archive restore job.
Click Next.
![[image expected here]](/assets/images/restore-restore_from_media_wizard-set_job_options-231cff866241ae4dcda55e4e42e44afb.png)
Job Options
The Source tab
Tape EOJ Usage
Determines what to do with the tape when the backup job is complete. For selection details, see the Tape end-of-job usage option in Job Destination Options for File Backup.
Max Devices (Devices)
Limits the number of storage devices valid for use with this job. Use this option if you want to stop DPX from using all the drives in the selected device cluster so that some drives will be available for other purposes.
Tape Mount Attempts
The maximum number to check a tape in a standalone tape device.
Mount Interval (Seconds)
The number of seconds to wait between checking the availability of a tape in a standalone tape device.
AWS Glacier Expedited Retrieval
Beginning from Version 4.8.1, you can select the archive retrieval option for Amazon S3 Glacier from either “Standard” or “Expedited”.
For more information about the Amazon S3 Glacier Archive Retrieval options, refer to the following document:
- AWS Documentation: Amazon S3 Glacier Developer Guide: Retrieving S3 Glacier Archives
The Script tab
Pre-Job Script
Enter the name of a script to execute before the actual job.
Basic usage: <script>@<node_name> <argument_list>
If Pre-Script fails
The action be taken if the Pre-Job Script fails to complete:
- Run Job/Run Post-Job Script
- Skip Job/Run Post-Job Script
- Skip Job/Skip Post-Job Script
If Job fails
The action to be taken if the Job fails to complete:
- Run Post-Job Script
- Skip Post-Job Script
Post-Job Script
Enter the name of a script to execute after the actual job.
Basic usage: <script>@<node_name> <argument_list>
For detailed information about pre- and post-job scripts, including all valid definitions, see Pre-Scripts and Post-Scripts.
The Notification tab
Mail information
Two sets of mail information can be specified:
To
The email address of the primary recipient of your message. Only one “To” address is permitted.
Cc
Carbon Copy. The email address(es) of the secondary recipient(s) of your message. Use a semicolon to delimit multiple email addresses.
Bcc
Blind Carbon Copy. The email address(es) of the secondary recipient(s) not identified to other recipients. Use a semi-colon to delimit multiple email addresses.
Subject
The subject of your message. The subject line usually contains a combination of straight text and variable elements. Variables, which must begin with %, are replaced with actual corresponding values. If you enclose variables in double quotation marks, those variables are treated as literal values. You can embed the following variables:
%JOBNAME%JOBID%JOBTYPE%RC
Use %RC to include the return code in the message for this run of the job, when applicable.
No Notification
Selecting this check box option temporarily disables notifications for the job without deleting the currently defined job notification data.
Note that the following characters are invalid in all fields: < > ; and '.
DPX emailing must be enabled when you first configure your Enterprise. At that time, you supply general system information, including SMTP Host Name and SMTP Port. See Editing an Enterprise Configuration in the DPX 4.9 Reference Guide.
- In the Save step, specify the job name enter the Job Name (max. 64 characters) and specify the Job Folder to store the job in (the default folder is SS_DEFAULT). You may also add a comment to the job definition or set up a schedule, by clicking Schedule Job.
![[image expected here]](/assets/images/restore-restore_from_media_wizard-save-e63dd3d2d1d9b04a430489eba3e18ea4.png)
- Click Finish. The Final Job Run Settings dialog box will appear.
You may choose to run the job immediately or save it without running.
You must run and complete the job before proceeding to Step 2.
Step 2: Complete the Recovery by Restoring from the vStor
After Restore to Catalogic vStor completes, proceed to the original recovery by taking the following steps:
- Navigate to the Restore tab in the main desktop interface window. From the Restore Modes section in the task panel, select Agentless VMware.
- On the Task Panel, under Job Tasks, select Agentless VMware Restore Wizard.
![[image expected here]](/assets/images/restore_archive-agentless_vmware_restore_wizard-welcome-7f6dff9162c88bad5056bb5a285d572c.png)
- Follow the steps described in Creating an Agentless VMware Restore Job.
- Following is important information specific to this type of restore operation:
- In the Select Source window, drill down to the VM and select the backup instance (as defined by Backup Date/Time) restored in Step 1.
- In the Select Source window, check the Restore from Alternate Secondary option – unless in Step 1 the backup instance was restored to the original vStor and original volume.
An additional Wizard step will appear:
![[image expected here]](/assets/images/restore_archive-agentless_vmware_restore_wizard-select_alternate_secondary-00aebbe5dc568ed13243ea8487e13218.png)
- Run the restore job.
Recovering a Block Backup Archive
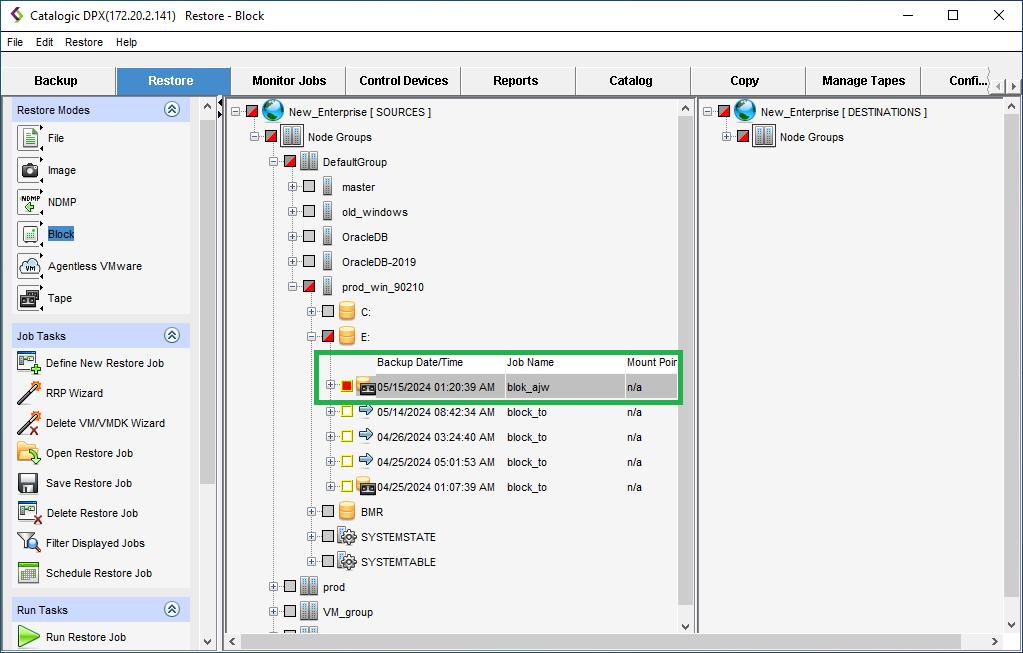
- Navigate to the Restore tab in the main desktop interface window. From the Restore Modes section in the task panel, select Block.
![[image expected here]](/assets/images/archive_restore-block_marked-d4fce79fea83d3307847111a3cb135aa.png)
- This action will take you to the view for defining a new restore job. If you were editing a different restore job and wish to start a new one, click Define New Restore Job.
![[image expected here]](/assets/images/archive_restore-block-define_new_restore_job-bd3e19dfd9831da18f24d01db2e3ca86.png)
- Select the source (a previously created Block backup) and the destination for your restore job.
![[image expected here]](/assets/images/archive_restore-block-archived_recovery_points_marked-4b305a4c2b3beda24a0896b88bcbcd6d.png)
Archived recovery points are marked with a Tape icon indicating that a copy of this backup exists on Tape or DiskDirectory.
- Continue defining the Backup Restore Job, as specified in Creating a Block Restore Job.
- Save the job by doing one of the following:
- Right-click the enterprise name or icon to display a context menu, then select Save Job.
- From the menu bar, select File > Save Job.
- On the task panel, click Save Job.
- Specify the Job Name (it must be unique throughout the Enterprise) and select a Folder. You can add a short comment. Click OK.
- Run the job, clicking Run Restore Job or Run and Monitor Restore job.
If the primary recovery point is unavailable, DPX will automatically refer to its Archived copy. A new job with thedprprefix will automatically be created to restore the resource directly from Archive.